Back to projects
TripAdvisor FoodBot - AI Recommendation System
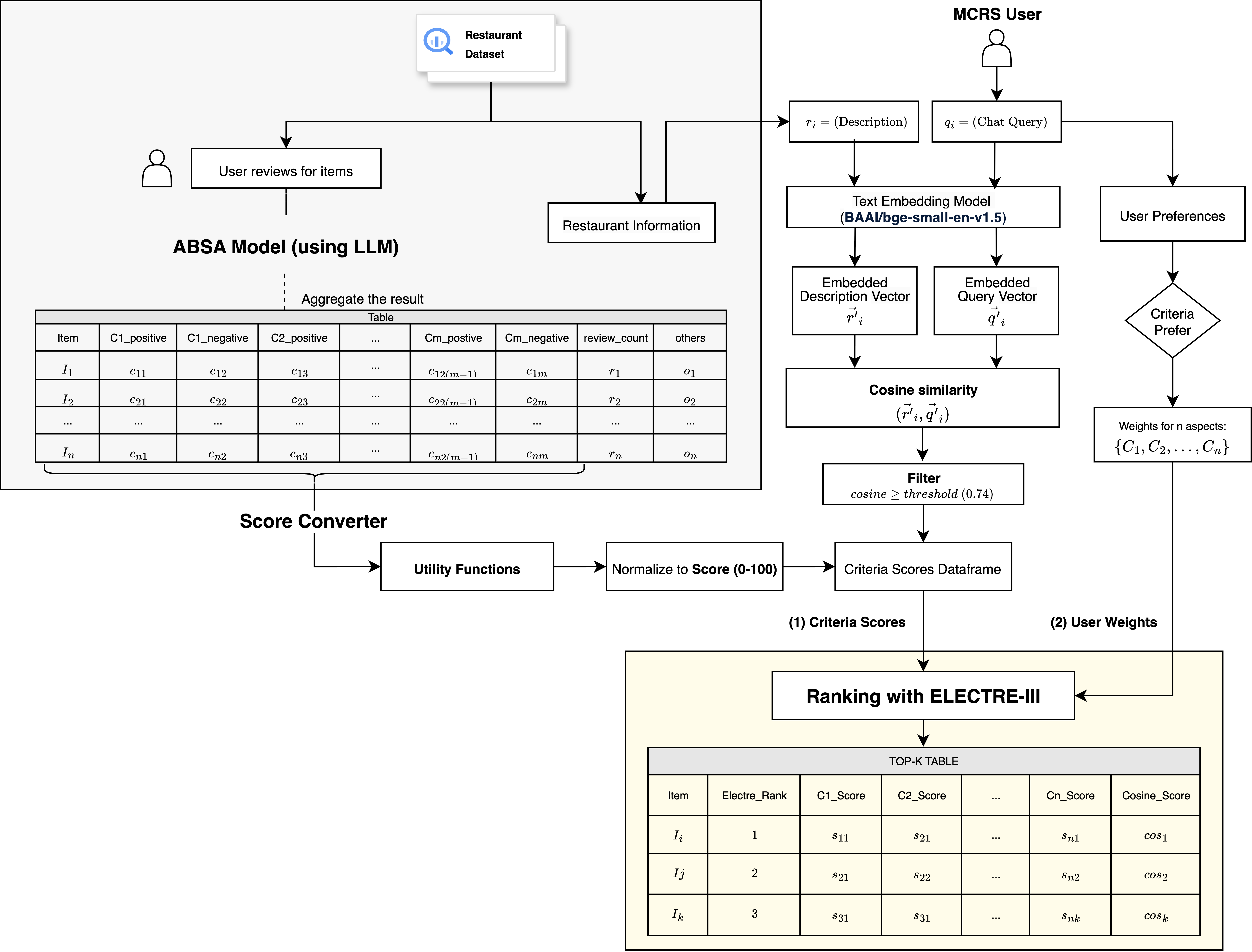
TripAdvisor FoodBot is a RAG-powered restaurant recommendation system that combines vector search and ELECTRE III ranking to deliver personalized dining suggestions.
Architecture
Sorry because it's a project for my Vietnamese thesis, so the diagrams have some Vietnamese texts.


Impact
- Improves recommendation relevance by combining semantic retrieval with multi-criteria ranking
- Supports preference-based restaurant discovery across food quality, price, ambience, service, distance, and query match
- Provides scalable data operations using BigQuery and vector storage with Qdrant
- Delivers conversational recommendations through LlamaIndex agent orchestration
Tech Stack
- Python 3.11, LlamaIndex, OpenAI API
- Qdrant + FastEmbed for vector retrieval
- ELECTRE III (MCDA) with NumPy/Numba acceleration
- BigQuery for structured restaurant metadata
- Chainlit for chatbot interface